Technician admin screen for the WatchMon supervisor hardware to configure the Charging control logic.

This screen is accessed via the Control Logic option on the Menu, then choosing the Charging tab. Editing only available when in Technician mode.
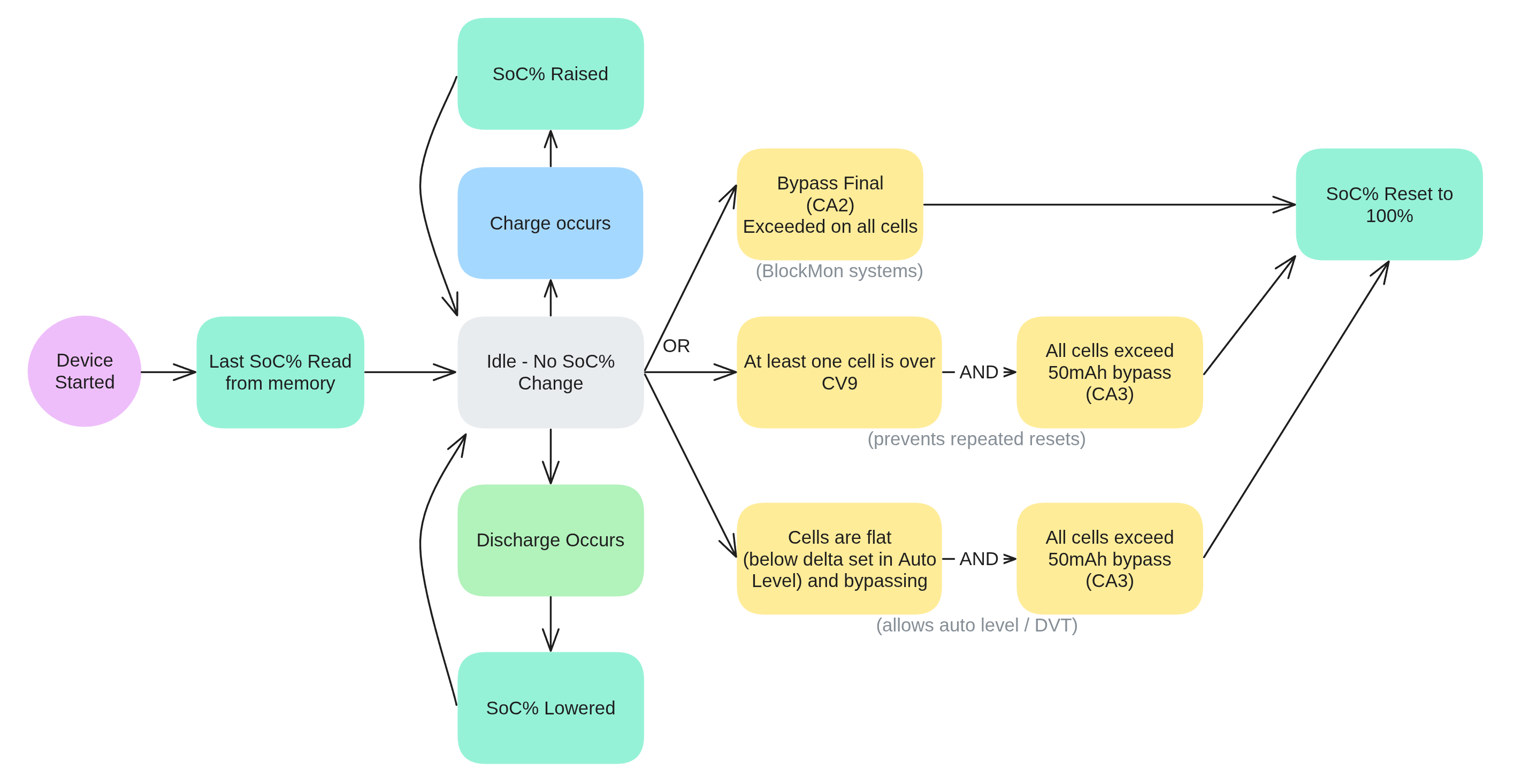
Depending on the settings you have on this page, some conditions will reset the ShuntMon SoC% to 100%, according to the following diagram:

The following logic outlines some of the key steps. Note that this is not comprehensive as there are many additional parameters that can handle further edge cases.

It is important that the Initial Bypass Amp threshold can be achieved by the hardware.
If you reduce the Balancing current below Initial Bypass Amp the system will not move to Limited mode.

Depending on state will engage or disengage the relay (and/or communicate with the remote charger equipment). The thresholds are the normal operating parameters used for the battery.

Operating mode for the critical control logic.
Will adopt the state calculated based on thresholds specified.
Will for the system state ON.
Will force the system state OFF.
Will enable the limited power mode of operation to ensure limited charging mode when cells are in bypass or the cell voltages are below their low voltage threshold.

Ensures that the state change from ON to OFF must exceed the period specified in seconds.

Ensures that the state change from OFF to ON must exceed the period specified in seconds.
Cell voltage threshold to charge up to, if above will stop when enabled to monitor.

Cell voltage to resume/recover the charging process once the actuals have dropped below the threshold specified.
Cell voltage that when below will hold the charging process in limited power state until the system recharges above this threshold. This is typically the lowest voltage that if below you want the batteries charged at a slower rate of charge.
Cell temperature threshold that is OK to operate, if below will stop the charging state when monitoring is enabled.

Cell temperature threshold that is OK to operate, if above will stop the charging state when monitoring is enabled.
WatchMon supervisor temperature threshold that is OK to operate, if below will stop the charging when monitoring is enabled.

WatchMon supervisor temperature threshold that is OK to operate, if above will stop the charging when monitoring is enabled.
WatchMon supply voltage threshold that is OK to operate, if above will stop charging when monitoring is enabled.

The WatchMon supply voltage to resume / recover the charging process once the cells have dropped to the threshold specified.
The shunt voltage threshold to charge up to, if above will stop when enabled to monitor.

The shunt voltage threshold to resume / recover the charging process once the actuals have dropped
The shunt voltage that when below will hold the charging process in limited power state until the system recharges above this threshold. This is typically the lowest voltage that if below you want the batteries charged at a slower rate of charge.
The shunt State of charge (SoC%) threshold that is OK to operate, if above will stop charging when monitoring is enabled.

The shunt State of charge (SoC%) threshold to resume/recover the charging process once the cells have dropped to the threshold specified.
The CellMon bypass the current threshold that when above will change the operating state. Typically from high power to low power (limited) charging rate if the monitoring function has been enabled. Normally this feature requires remote communication with the charging system. The target parameters are configured on the remote tab.

The CellMon bypass current threshold that when all CellMons are above this threshold will result in the system determining that all CellMons have been re-balanced (equalised) and charging is completed for this session. If the Shunt also has configured recalibration, it will trigger 100% SoC.
Values for the latest bypass session. If configured on the Shunt hardware for recalibration, this will also trigger a 100% SoC when also in balance at the bypass voltage threshold.
Indicator that Bypass State has completed, the logic is as follows:

Indicator that bypass is in thermal relief.
Flashes as status telemetry is received (hover over will display time received).

Flashes when setup configuration is received (hover over will display time received).

This button opens fields to editing, only available when in Technician mode.

Restores values to last saved values and returns to read-only mode.
Saves values into the system and returns to read-only mode. This only works when connected by a USB. If saving whilst connected via WiFi the following Error message appears.

Restore values to default.
Pressing this button calls up the knowledge base on this screen.
